Help:Octofy: Visual query builder

From Sherlock Software
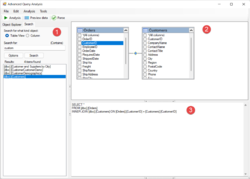
Query builder and query data analysis windows screenshot

Octofy can perform data analysis on any query data. Query builder and query data analysis window integrates database object browser, search, object data preview, column value frequency check, visual query editor, and query statement syntax check to help users build a SQL SELECT statement. Then use the query statement to get the data from the database and pass the data to the data analysis window for analysis.

Add tables or views (objects)

The database object browser and search panel are on the left side of the window. It has the same functions as the database object browser and search panel in the main window. You can use it to find tables or views in the database and add them to the visual query editor on the top right of the window.

  • Add a table or view from the database object tree. Then,
    • Click on the Object explorer tab
    • Find the table or view node in the data object tree
      • Double-click it to add it to the visual query builder panel.
      • Or, right-click the node and select Add menu item from the pop-up menu.
      • Or, drag the node from the tree and drop it to the visual query builder panel.
  • Add a table or view from the search panel
    • Click on the Search tab
    • Enter what you need to find in the search box, then press Enter key or click the Search button to start searching
    • Find the table or view item in the search results list box. Then,
      • Double-click it to add it to the visual query builder panel.
      • Or, right-click the node and select Add menu item from the pop-up menu.
      • Or, drag the node from the list box and drop it to the visual query builder panel.

Preview object data or check column values frequency

You can preview the data for an object that is added to the visual query editor.
To preview the data of an object, right-click on the title area of the object and then click on the Preview data menu item from the popup menu.
You can also check the column values frequency for a column of an object that is added to the visual query editor.
To check the column values frequency of an object, select the column in the column list box and right-click on it, and click on the Column values frequency menu item from the popup menu.

Aliasing object

You can set an alias for an object by providing an alternative name. To add an alias to an object, right-click the object title area of the object box in the visual query editor, and select the Alias menu item from the pop-up menu.

Join objects

After adding objects to the visual query editor panel, the next step is to link the objects by joining the objects with specified columns. To connect two objects, drag a column from the left object and drop it to a column in the right object. If two objects are linked by two or more columns, repeat the drag and drop operation for all related columns.
Two database objects can be connected by the following join types:

Join type Icon
Inner join Inner join.png
Left join Left join.png
Right join Right join.png
Full join Full join.png
  • To change the join type, right-click on the join icon and select the join type from the pop-up menu.
  • The connection between two objects can be removed by right-clicking on the join icon and select the Remove menu item from the pop-up menu.

Select and unselect columns

Select a column

To select a specific column:

  • Double-click the column item in the object box.
  • Right-click the column item in the object box and select the Select menu item from the pop-up menu.
  • Select the column item in the object box and press the Space key.
  • You can also select all columns of an object by right-clicking the object title area and click the Select all columns menu item from the pop-up menu.
  • The visual query editor supports drag-and-drop. You can drag a column from an object box and drop it into the query edit box. (not recommend)

Unselect a column

To unselect a specific column:

  • Double-click the column item in the object box.
  • Right-click the column item in the object box and select the Unselect menu item from the pop-up menu.
  • Select the column item in the object box and press the Space key.
  • You can also unselect all columns of an object by right-clicking the object title area and click the Unselect all columns menu item from

Add query conditions

If you want to add a WHERE clause to the query statement, you can enter it manually in the query text box. You can use the drag-and-drop feature to add the column names into the edit box.

Parse the statement

Octofy comes with a syntax check of the query statement. You can use this function to check whether the syntax of the query statement is correct.
To start the syntax check, click the Parse button on the toolbar or, click the Parse menu item in the Analysis menu. You can use the shortcut key Ctrl+F5 to start the syntax check as well.
If the syntax check finds errors in the query statement, it will be displayed in the syntax error section under the query text box.

Preview the query data

You can use the data preview function to preview the data of the query statement.
To preview the data, click the Preview data button on the toolbar or, click the Preview data menu item in the Analysis menu. You can use the shortcut key F6 to start the data preview.

Perform data analysis

To start data analysis, click the Analysis button on the toolbar or, click the Analysis menu item in the Analysis menu. You can use the shortcut key F5 to start the data analysis.


Visual query builder is not available in the Octory Express edition.


Back to Octofy User Manual