Help:Octofy: Visual query builder window
From Sherlock Software
Menus
File
| Menu item | Description |
|---|---|
| Exit | Close the window |
Edit
| Menu item | Description | Shortcut key |
|---|---|---|
| Undo | Undo last step of text edit | Ctrl+Z |
| Cut | Cut the selected text in the query text box | Ctrl+X |
| Copy | Copy the selected text in the query text box to the clipboard | Ctrl+C |
| Paste | Paste the clipboard text to the selection of the text in the query text box | Ctrl+V |
| Select all | Select all text in the query text box | Ctrl+A |
Analysis
| Menu item | Description | Shortcut key |
|---|---|---|
| Execute | Read the data by executing the query statement and perform the data analysis | F5 |
| Parse | Perform the syntax analysis of the query statement | Ctrl+F5 |
| Preview data | Read the data by executing the query statement and view the data in the preview data window | Ctrl+F6 |
Tools
| Menu item | Description |
|---|---|
| Font | Change the font of the query text box |
Toolbar
| Tool button | Description | Shortcut key |
|---|---|---|
| Analysis | Read the data by executing the query statement and perform the data analysis | F5 |
| Preview data | Read the data by executing the query statement and view the data in the preview data window | Ctrl+F6 |
| Parse | Perform the syntax analysis of the query statement | Ctrl+F5 |
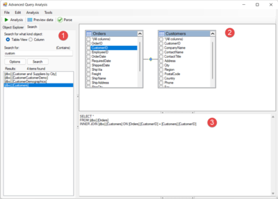
Database object explorer
- Database object explorer is located on the left side of the main window. It consists of two tabs:
- Database object navigation tree
- The object navigation tree hierarchy by schema category, base table or view category and, table or view items.
- Search panel
- The search panel is used to search for the tables/views or columns with specific search text.
Visual query builder panel
A visual edit panel to help build the query statement.
Query text box
The text box to edit the SQL SELECT statement.
Back to Octofy User Manual